Учет сотовой связи и SIM-карт в конфигурации
Поставим перед собой следующую задачу:
Задача по учету SIM-карт Для учета сотовой связи хотелось бы добавить к сотрудникам сотовые номера с учетом у кого какой тариф, что бы можно было сделать отчет у кого какой тариф: сколько минут, SMS, гигабайт, стоимость тарифа, лимиты по тарифу и т.д. А так же у нас есть потребность в анализе этих самых минут, кому, куда и сколько раз звонил сотрудник.
Итак, начнем.
- Создадим в справочнике "Виды номенклатуры" элемент и назовем его SIM-карта:

В поле серийный номер мы будем хранить номер телефона и контролировать уникальность по нему будем там же (чтобы не было дублей номеров). Так же обратите внимание, что этот вид номенклатуры может иметь карточки номенклатуры.
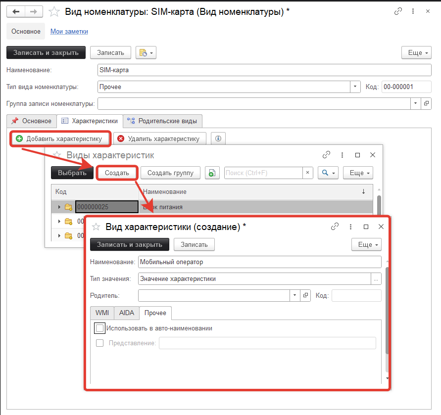
Теперь настроим характеристики у вида:

Далее, заполняем список мобильных операторов:

Таким образом добавляем необходимые характеристики. На этом этапе необходимо все хорошо обдумать и добавить все характеристики, иначе потом необходимо будет у созданных характеристик заполнять недостающие.
Если же какие-то сим-карты абсолютно разные и необходимо учитывать совершенно разные характеристики, то создайте два и более видов номенклатуры по SIM-картам.
Обратите внимание, что характеристики могут быть разных типов. Например, у абонентской платы имеет смысл поставить число 10 знаков и 2 знака после запятой.